Doxis4

One platform for Information Management

DOXiS4 from SER Group, is more than just an Enterprise Content Management solution; it is a true unified Information Management Solution that was envisioned as a platform for any and all information management needs.
DOXiS4 from SER Group, is an Enterprise Content Management (ECM) /Intelligent Information Management (IIM) platform, readily capable of handling Document Management, Workflow, Imaging, Records Management, and detailed Audit Trails to name a few.
With modules such as Enterprise Search, Content Analytics, Virtual Project Rooms, solid Case Management and Intelligent Invoice Processing and Cognitive services (AI & machine learning on the Doxis4 platform); as well as its Scalability and High Availability, DOXiS4 is a perfect solution for organizations of all industries and sizes.  

Information at your fingertips

Finding content is based on attributes and not on where it is stored: While other ECM vendors today tout this as innovation, this has been standard for years now in the Doxis4 iECM suite. Doxis4 consistently utilizes metadata and separates the physical storage location from the logical filing of information. What's more, each information object can be defined using unlimited metadata and linked with any other object.

Backend

The platform is Java- based and 64- bit ready in all parts of the suite, from the server components to the clients. Doxis4 supports current versions of relational databases such as Oracle, DB2, MS SQL and PostgreSQL Deployment is flexible and entirely customer decided, from On-Premise to Cloud to Hybrid

Front-End

• Desktop client.

• Web (HTML5) client.

• Mobile Apps (Android and iOS) .

Notable modules 

iRooms (external Portals)

iRooms enables creation of virtual projects and data rooms for collaboration with internal and external entities. Sharing of information is governed by security and expiring links for one or multiple documents and even for an entire project.

iRoom can be used for example for:

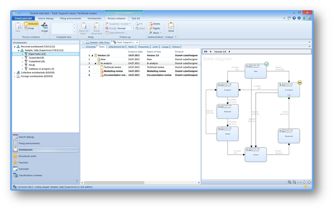
Workflow

Doxis4 workflow module is a 3rd generation solution that enables extensive new features, including ad-hoc workflow expansion.

The workflow modules offer multiple options for process design:

1

Ad-hoc

Workflows created on as and when needed basis

2

Structured

Workflows created based on predefined processes and rules

3

Task Management

Workflows that are task based

Project based management (Case Management)

  • Doxis4 Records & Relationship Service enables the user to systematically record, structure, organize and manage business processes and results in record form. eRecords combine all information such as documents, content-related records, processes and more into a single logical unit. This makes the eRecord the central single point of access for employees.
  • Doxis4 Records & Relationship Service allows you to manage any record or file on department, project, process, and object levels. Depending on its form, you will find eRecords implemented in
  • Doxis4 as customer records in sales, as personnel records in HR, as manufacturing, engineering, and project records in production, as contract records in contracting, as citizen records in government administrations, and as medical records in the healthcare sector.
  • Doxis4 Records & Relationship is a service of the Doxis4 iECM suite. “Records” here stands for the management of any information object that needs to be archived, irrespective of format; “Relationship” covers the management of relationships between information objects. The designation “records management” is standardized by ISO 15489 and regulated in Europe by MoReq standards supported by SER.

Compliance

DOXiS4 enjoys a wide list of certification and compliance with international standards such as:

  • 222 Queen Street, Ottawa, ON K1P 5V9  (10th Floor)
  • info@enarainc.com
  • +1 (613) 963-0421